Skip to content
Ssis-370
2

By
sql server - Create Excel file if it doesn't exist before export SSIS - Stack Ov

By
Debezium Connector For Oracle Example at Margarito Gravely blog

By
QuickBooks Desktop COZYROC

By
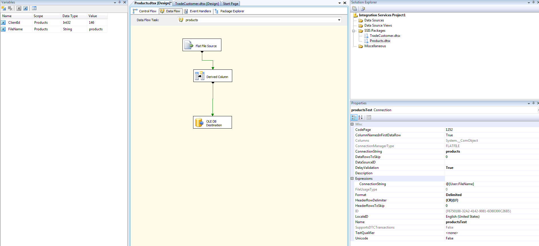
c - Dynamic Flat File Source Path - Stack Overflow

By
Мдс дипфейк

By
MILK187 Экспромт, оригинальный секс, кремовый пирог - всё отлично! У нас суперсе

By
Aws Sns Integration Wazuh The Open Source Security Platform Versatile

By
Integration Architecture Patterns RTFM

By
COZYROC SSIS+ Components suiteHubSpot-integraatio Yhdistä jo tänään

By
IT-Logix - Fraud Detection in Mobile Contracts: Full Automation using Cloud Comp

By
Устаревшее промежуточное ПО SAP раскрывается безопасно с помощью Azure PaaS Micr

By
oracle - SSIS Stucks on populating destination tables - Stack Overflow

By
Microsoft SQL Server Integration Services: T-SQL Merge in SSIS as SCD alternativ

By
Business Intelligence SQL Freelancer Blog

By
Sql Server Loading Packages EA4

By
Complete SQL Server 2008 Auditing Solution Example - MSSQLDUDE Blog

By
Welcome To TechBrothersIT: Configure a self-hosted IR as proxy for an azure SSIS

By
BimlFlex SSIS Deployment Guide

By
Sending Errors to a Text File in SQL Server Integration Services (SSIS)

By
Twitter Connection COZYROC
No comments